Telebet

Call flow Overview

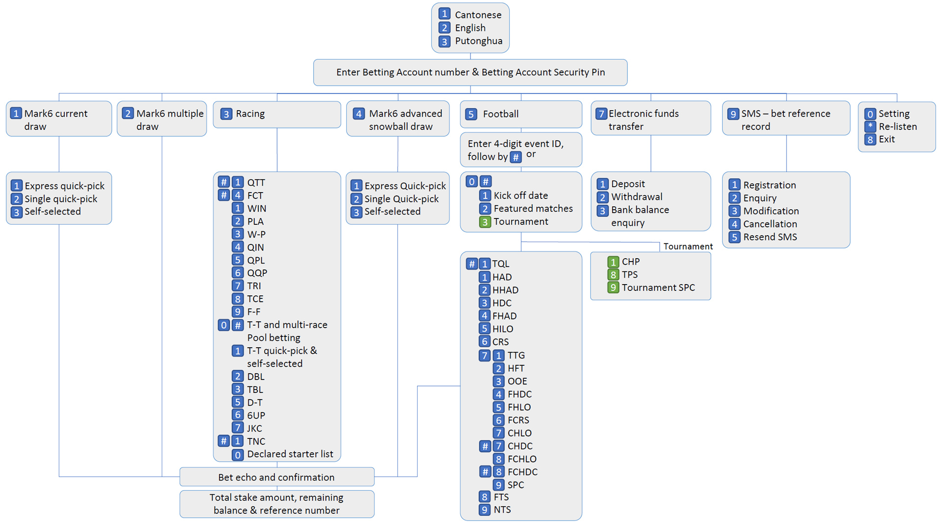
TBAS-Call-Flow-Website_202502-ch_l 
  1. FB betting: Accept All-up betting up to 8 levels.

  2. Racing Betting: Accept All-up betting up to 6 levels and Flexi bet is available.

  3. For each other request of ''SMS – Bet Reference record'', a service fee of $1 to cover the charges imposed by service providers will be deducted from the customer's betting account irrespective of the number of bets placed in the call to 1886.
    Within the promotion period, customers who have registered the service will receive free-of-charge ''SMS – Bet Reference Records'' for their newly purchased Mark Six multiple draw entries plus other bets that are placed in the same call.

  4. "MK6 Advanced Snowball Draw" option will be provided at main menu one week ahead of the relevant Snowball draw date.

  5. The main menu sequence will be rotated in various orders according to different periods of time. For example, during peak hours of raceday, "Racing" will be set as first priority.

  6. If your call is cut off during betting, please immediately call our Customer Care Hotline at 1818 to check your bet.

icon_print2Download call flow overview (PDF format) 

icon_print2Download names of bet types (PDF format)